本文では、Discourse AIプラグインの一部であるAI検索機能、AI翻訳、AI関連トピックの有効化と設定方法について説明します。これは公式のチュートリアルと当サイトの実践経験に基づき、中国語サイトでAI機能を実装する方法を紹介します。
デモサイト:https://bbs.eeclub.top/
これは私が構築したDiscourseフォーラムで、Discourse AIプラグインを有効にしています。多言語サポートを備え、投稿後自動的にAI翻訳で各国語に翻訳され、新規ユーザーの投稿は自動的にAIモデレーションを使用してスパムを削減します。
- ウェブサイト構築チュートリアル:https://blog.zeruns.com/category/web/
- 雨雲 RCAクラウドアプリケーション(K8sベース)PHPウェブサイト構築チュートリアル:https://blog.zeruns.com/archives/869.html
- Flarumフォーラム構築チュートリアル(初心者向け):https://blog.zeruns.com/archives/866.html
近々Discourseフォーラム構築チュートリアルを公開する予定です。
サイト管理者交流グループ:767557452
準備作業
本文で使用するAIインターフェースはシリコンフロー(SiliconFlow)のものです。紹介リンク経由で登録すると2000万トークン(約14元相当)がもらえます。
- 招待登録リンク:https://cloud.siliconflow.cn/i/hSviAP2x
- インビテーションコード:hSviAP2x
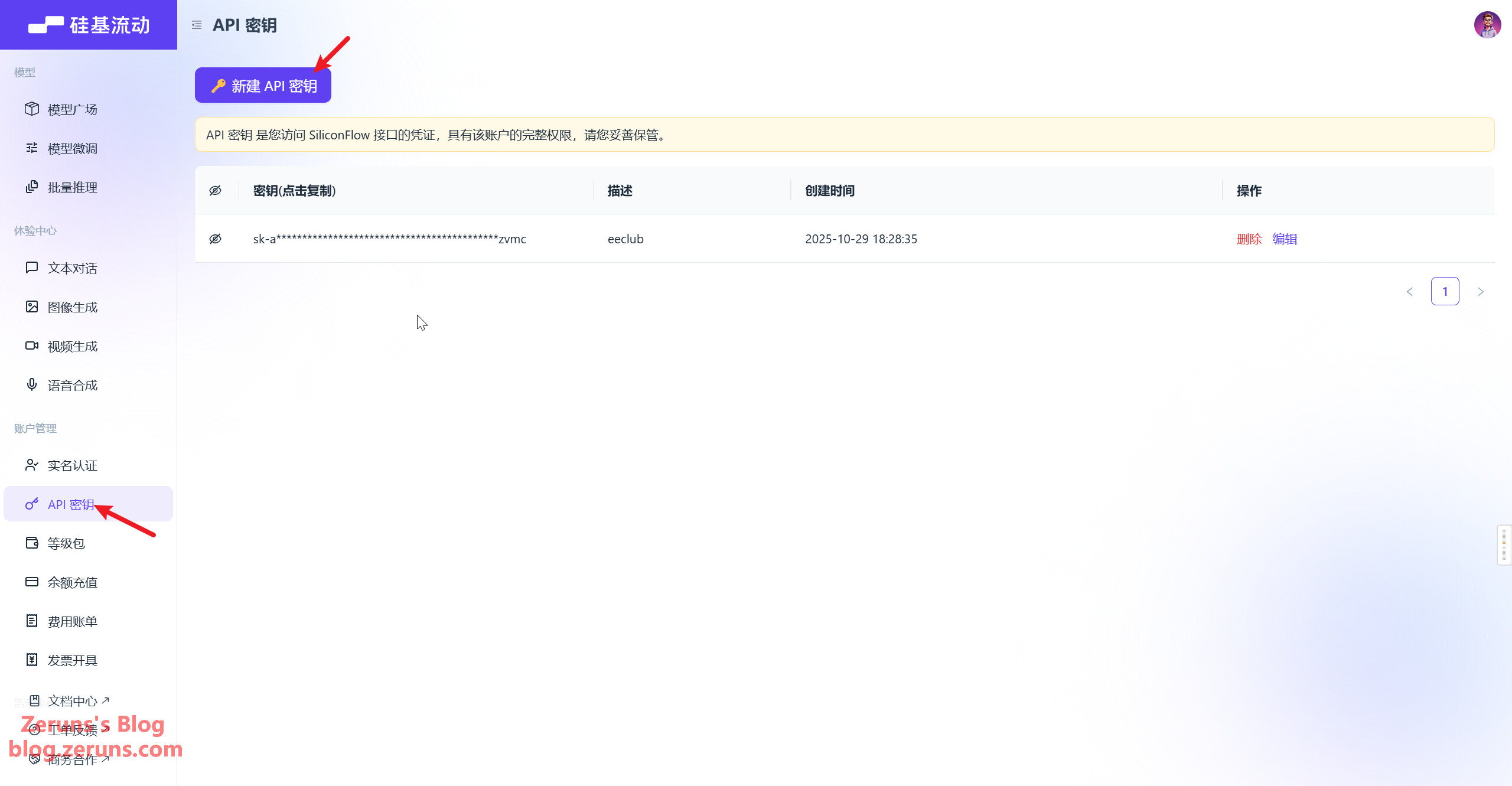
シリコンフローに登録後、APIキーを作成します。コントロールパネル左側の「APIキー」→「新規APIキー作成」→ sk-xxxxxxxxxxをコピーします。
以下の2つの共通エンドポイントを記録してください(後述します):
- LLM対話:https://api.siliconflow.cn/v1/chat/completions
- Embedding:https://api.siliconflow.cn/v1/embeddings
シリコンフローはOpenAI形式と互換性があり、公式AIプラグインのOpenAI設定ページを直接再利用できます。
ChatGPT、Claude、Gemini、豆包、文心、360、Grokなどの追加モデルが必要な場合はDMXAPIプラットフォームをご覧ください。
- 割引登録アドレス:https://www.dmxapi.cn/register?aff=iu7m
- インビテーションコード:iu7m
Discourse AIプラグイン概要
Discourse AIはコミュニティ管理に特化したAIアシスタントで、運営時間を節約し、コミュニティの安全と秩序を保ちながら、ユーザー参加度と管理分析を向上させることがコアバリューです。
1. モデレーションと管理(Moderation \u0026 Management)
- 自動モデレーション:毒性のあるコンテンツを正確に検出し、NSFW投稿をマークし、99%精度のスパムフィルタを提供。ワンクリックで有効化でき、柔軟な微調整が可能です。
- 専用AIアシスタント:カスタムシステムプロンプトとパラメータをサポート。フォーラム検索、ウェブページ閲覧、アップロードドキュメント呼び出しが可能で、チャット/プライベートメッセージでユーザーにサービスを提供。
- ユーティリティツール:校正、翻訳、コンテンツ最適化機能を内蔵。要約、タイトル、スマート日付の生成が可能です。
2. 参加度とコンテンツ発見(Engagement \u0026 Discovery)
- セマンティック検索:キーワードの制限を突破し、コンテキストに基づいた関連コンテンツを正確にマッチングし、検索効率を向上。
- 関連トピック推奨:深層セマンティック類似性分析に基づき、トピック末尾に関連ディスカッションをプッシュし、継続的なインタラクティブを促進。
- クイックサマリー:長文のディスカッションを要約し、ユーザーが迅速にフォローアップし、情報遅延を軽減。
3. インサイトと分析(Insights \u0026 Analysis)
- コミュニティ感情モニタリング:ディスカッション内容に感情と情緒スコアを付与し、ユーザー態度のトレンドを捉えます。
- 自動レポート生成:フォーラムアクティビティ、人気トピック、ユーザー行動などのデータレポートを生成し、管理意思決定を支援。
- AI使用監視:異なるモデルと機能のトークン消費量、リクエスト数を追跡し、コストと使用状況を明確に把握。
4. データセキュリティと柔軟性(Data Security)
- データ所有権:AIデータとコミュニティコンテンツを一緒に保存し、ユーザーが自身のデータを永久に所有。
- プライバシー保護:オープンソースのLLM重みを使用し、ユーザーデータでモデルをトレーニングせず、コンテンツの安全性を確保。
- 複数プロバイダー対応:OpenAI、Anthropic、Microsoft Azureなど10+のAIサービスプロバイダーを選択可能で、カスタムモデルにも適応。
LLM大規模言語モデルの設定
\u003e LLMモデルとは:LLM(Large Language Model、大規模言語モデル)はAI機能の「頭脳」で、自然言語の理解と応答生成(翻訳結果、検索要約など)を担当します。シリコンフローはOpenAIインターフェースと互換性のある複数のLLMモデルを提供しています。
【Discourse管理画面】で【Discourse AI】プラグインを有効にするには、まずプラグインを有効化しないとLLMモデルの設定項目が表示されません。
AIプラグインの【設定】ページに移動し、【LLM】をクリックし、下にある【未設定のLLMテンプレート】までスクロールし、【カスタム-手動設定】の【設定】をクリックします。
- 【プロバイダー】はOpenAIを選択
- 【LLM APIエンドポイント】は
https://api.siliconflow.cn/v1/chat/completionsを入力(シリコンフローのAPIアドレスが変更された場合は開発ドキュメントで最新アドレスを確認) - 【APIキー】は先ほどコピーした【API Key】を入力
- 【モデル名】は任意に設定
- 【モデルID】はシリコンフローのモデル広場からモデルを選び、そのIDをコピー(一部のモデルは無料クォータが使えない場合があります)。私は
Pro/deepseek-ai/DeepSeek-V3.2-Expを選択
【トークナイザー】は通常 OpenAiTokenizer で大丈夫です。【コンテキストウィンドウ】はモデル紹介ページに記載されており、私が選んだモデルは160Kなので160000と入力します。設定後【送信】をクリックし、【テスト実行】をクリックして問題がないか確認。
同じ手順で複数の異なるモデルやAIプロバイダーを追加可能です。
機能設定で異なる機能に異なるモデルを割り当てることができ、簡単な機能には無料モデルを個別設定することもできます。
Embeddingモデルの設定
\u003e Embeddingモデルとは:Embeddingモデルはテキストをコンピュータが理解できる「セマンティックベクトル」に変換し、AI検索や関連トピック推奨のコア技術です(例:「Discourseメール設定」と「Discourse通知設定方法」が同一意味と識別)。
【埋め込みベクトル】→【新規埋め込みベクトル作成】をクリック
- 【プロバイダー】は
OpenAIを選択 - 【埋め込みベクトルサービスURL】は
https://api.siliconflow.cn/v1/embeddingsを入力(シリコンフローのAPIアドレス変更時は開発ドキュメントで最新アドレスを確認) - 【埋め込みベクトルサービスAPIキー】は先ほどコピーした【API Key】を入力
- 【モデル名】は任意に設定
- 【トークナイザー】は
BgeM3Tokenizerを選択 - 【モデルID】は
BAAI/bge-m3を入力(このモデルはシリコンフローで無料) - 【距離関数】は
負の内積を選択 - 【シーケンス長】は8000を入力
設定後【保存】をクリックし、【テスト実行】で問題がないか確認。
AI機能の設定
AIプラグインの設定ページにある AIデフォルトLLMモデル でデフォルトモデルを選択。
下にある AIアシスタント有効化 でAIアシスタントを有効化できます。さらにどのユーザーが使用権限を持つか設定可能です。このアシスタントはトピック投稿時の編集ボックスに表示され、翻訳、校正、Markdownテーブル生成、タイトル作成などの補助を行います。
下にある AI埋め込み有効化 で埋め込みベクトルを有効化し、AI埋め込み選択モデル で先ほど追加した BAAI/bge-m3 モデルを選択。
下にある AI要約有効化 をクリックし、要約機能を有効化。トピック(投稿)に要約を生成できます。
その他のAI機能設定はここでは省略しますので、ご自身で試してください。
AI翻訳機能もあります。フォーラム上のすべてのコンテンツを自動的にユーザーの優先言語に翻訳します。
関連記事
- 高コストパフォーマンスなVPS/クラウドサーバーおすすめ: https://blog.vpszj.cn/archives/41.html
- Minecraftサーバー構築チュートリアル:https://blog.zeruns.com/tag/mc/
- 深圳筆架山ハイキング記録、深圳夕焼け\u0026夜景写真:https://blog.zeruns.com/archives/916.html
- DJI Mini 2ドローン分解分析:https://blog.zeruns.com/archives/912.html
- BenQ RD280Uディスプレイ簡易レビュー、プロ仕様プログラミングディスプレイ、3:2アスペクト比+28インチ4K解像度:https://blog.zeruns.com/archives/915.html
- 【オープンソース】24V3Aフライバックスイッチング電源(UC3842ベース、回路とトランスパラメータ計算プロセス含む): https://blog.zeruns.com/archives/910.html
English Version of the Article: https://blog.zeruns.top/archives/78.html
















